全新轻量型 PHP 云盘检索引擎系统源码 基于 PHP+MYSQL 开发

全新轻量型 PHP 云盘检索引擎系统源码 基于 PHP+MYSQL 开发-柚子博客
全新轻量型 PHP 云盘检索引擎系统源码 基于 PHP+MYSQL 开发
此内容为免费资源,请登录后查看
0积分
免费资源

简介:

全新轻量型 PHP 云盘检索引擎系统源码 基于 PHP+MYSQL 开发

一、多元筛选机制:平台支持 5 类筛选模式,涵盖默认检索、云盘类别、文件规格、时间排序及云盘出处,助力用户便捷快速定位所需资源,显著提升检索效率。

二、精准图标匹配:各类文件左侧均配有适配的精致图标,文件夹对应专属文件夹图标,视频文件显示视频标识图标等,界面简洁直观,便于用户快速识别文件类型。

三、顺滑前端体验:前端内容界面运用骨架屏预加载展示技术,优化用户等待流程,使内容呈现更流畅迅速,让用户在浏览过程中获得更舒适的视觉体验。

四、人性化交互设计:单页展示 10 条内容,页面布局科学合理。最右侧设置一键返回顶端按钮,方便用户快速回到页面开头。检索框采用响应式设计,可依据不同设备屏幕自动适配调整,同时支持一键清除筛选条件,操作简单便捷。

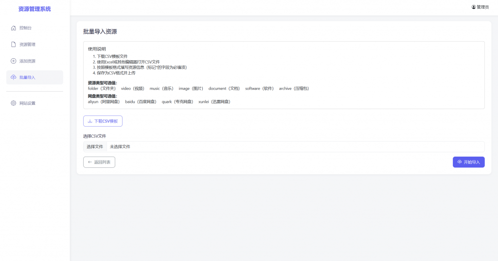
网站后台功能强劲且完备:支持 CSV 表格导入内容,实现批量高效管控;具备手动添加资源功能,便于随时更新内容;用户密码修改操作简洁易用,保障账户安全;还提供网站 SEO 配置功能,助力平台在搜索引擎中获取更优的曝光度和排名。这是一款功能周全、设计精良的网站源码,无论是个人使用还是团队协同,都能满足您的多样化需求,让您的网站运营管理更轻松高效。

图片:

图片[1]-全新轻量型 PHP 云盘检索引擎系统源码 基于 PHP+MYSQL 开发-柚子博客
图片[2]-全新轻量型 PHP 云盘检索引擎系统源码 基于 PHP+MYSQL 开发-柚子博客
图片[3]-全新轻量型 PHP 云盘检索引擎系统源码 基于 PHP+MYSQL 开发-柚子博客
© 版权声明
THE END
喜欢就支持一下吧
点赞141 分享
评论 共1条

请登录后发表评论