微信群永久二维码生成系统源码

微信群永久二维码生成系统源码-柚子博客
微信群永久二维码生成系统源码
此内容为付费资源,请付费后查看
20
立即购买
您当前未登录!建议登陆后购买,可保存购买订单
付费资源

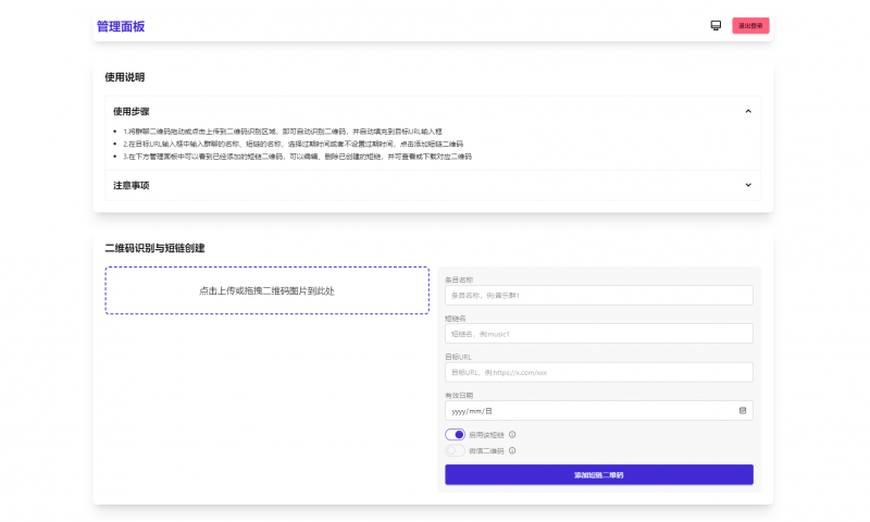
简介:

苦于微信群聊二维码频繁变动,开发这个能生成永久二维码的工具,不需要服务器。也可作为 URL 缩短链接服务使用。

功能特性

    1.生成永久短链接,指向微信群二维码

    2.可当短链接生成器

    3.无需服务器

    4.自定义二维码样式和 Logo

    5.管理后台可随时更新

    6.密码保护(demo)

图片:

图片[1]-微信群永久二维码生成系统源码-柚子博客
© 版权声明
THE END
喜欢就支持一下吧
点赞104 分享
评论 抢沙发

请登录后发表评论

    暂无评论内容